Modified on: Fri, 10 Jan, 2025 at 9:20 AM
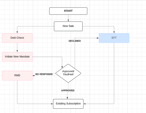
1. SUMMARY PROCESS FLOW
2. DETAILED PROCESS FLOW
Did you find it helpful? Yes No